Please follow the following steps to fiscalise credit notes using Sage Pastel Express Accounting accounting
Steps
Running the Fiscal Harmony Plugin

Right click on the app and click "Run as administrator" option.

- Click the upward arrow on the task bar to show the apps running in background
- Double click the fiscal harmony icon to show credit notes status.
Steps to fiscalise a credit note

Please follow the following steps to create a credit note
- Click "Customer Option"
- Select "Credit Note"

Please follow the steps below to fiscalize the credit note:
Enter all the relevant details, including customer information, credit note details, line items, and any discounts.
Make sure the credit note is linked to the original fiscalised invoice.
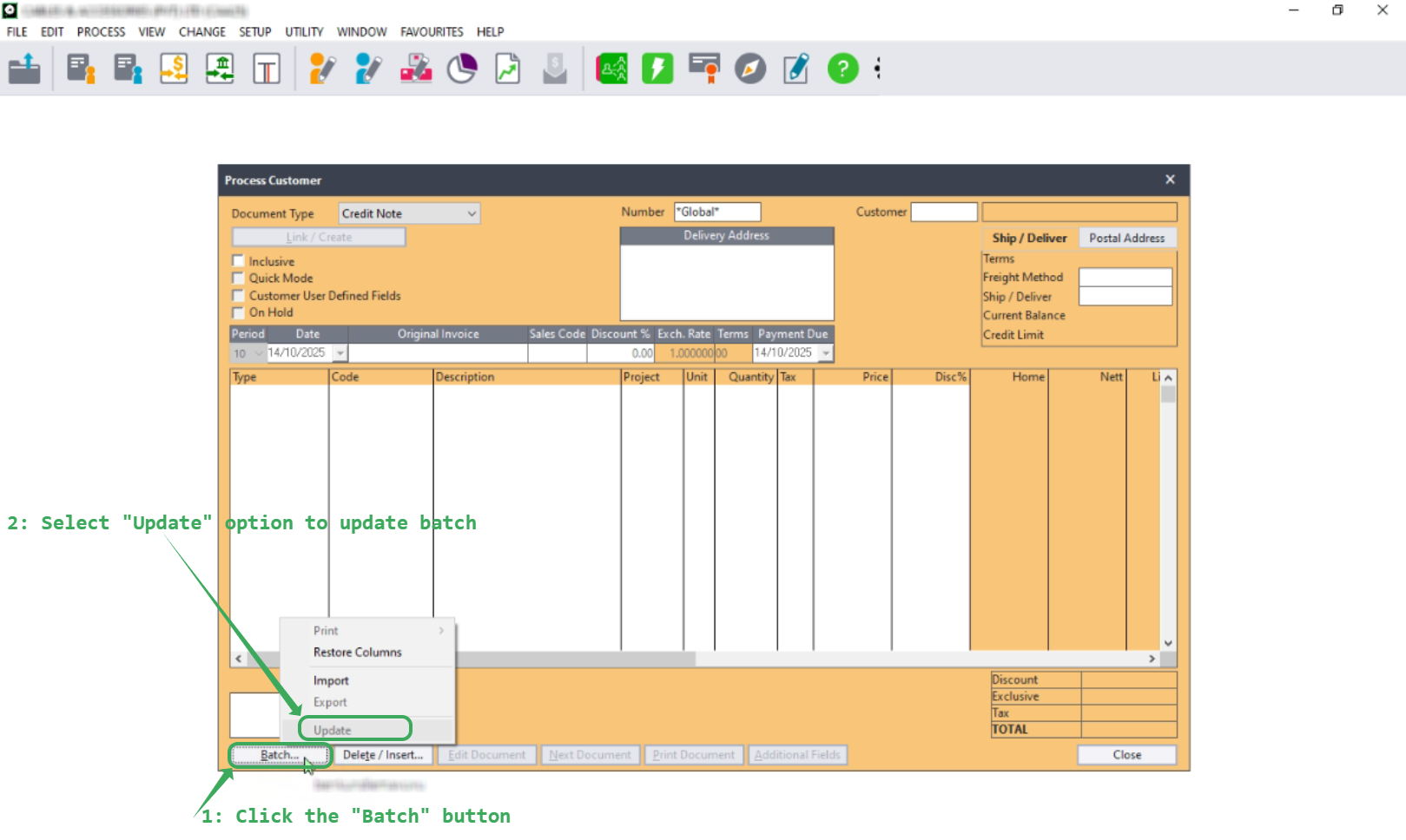
Click the "Update" button to initialize the credit note for fiscalization.

Points to Note
After clicking “Update”, the credit note will appear in the DataGridView, where you can view its status: whether it has been fiscalised, failed to fiscalise, or is available for retry.
If the credit note is successfully fiscalised, the “Reason” field will be empty.
If the credit note fails to fiscalise, the reason for the failure will be displayed in the “Reason” column.
Please note that the default path for fiscalised credit notes is:
C:\Users\Public\Documents\Pervasive\Downloads
Was this article helpful?
That’s Great!
Thank you for your feedback
Sorry! We couldn't be helpful
Thank you for your feedback
Feedback sent
We appreciate your effort and will try to fix the article